凌云时刻 · 技术
导读:高德技术重磅发布《高德技术2020年刊合辑》电子书,本文将从四个方面进行简要介绍。
作者|高德技术
来源|阿里技术
前言
作为国民级的出行服务平台,在过去的一年里,高德业务快速发展,国庆出行节的日活跃用户数突破1.5亿,又创新高。高德技术人在支撑业务快速发展的同时也在持续创新:导航个性化、引擎服务化、基建架构升级、全面上云、共享打车、信息服务、汽车前后装、大云图等方面实现新的突破,车道级导航、高精地图落地等领域取得行业领先,车载环境下的手机定位技术获得国际顶赛冠军······
在这些过程中,高德技术同学做了大量的技术实践总结和思考,并以文章等形式沉淀下来,与大家一起分享成功的经验和踩坑的教训。
我们精选了几十篇高德技术的干货文章及数篇国际顶会论文,制作成了一本厚达750页+的电子书,作为新年礼物赠送给大家。
这本电子书内容覆盖了大前端、算法、架构、汽车工程、质量等多个领域,以及数篇高德入选顶会论文的解读,希望能对大家拓展技术思路有所帮助。
下面我们对2020高德技术年刊的内容做个简单的介绍。
大前端篇
今年高德和阿里集团前端和移动团队做了大量的融合和共建,全面参与了集团在Serverless、可视化、中台等方面的技术建设。同时,高德移动端动态化架构全面升级,充分消除业务耦合,实现多个技术栈云端一体能力,支持业务快速云上云下一体。作为超级应用,高德在极致性能优化、有效减少安装包大小方面的重点攻坚并取得了显著效果…这些内容,在大前端篇里都做了总结。例如,在《高德最佳实践:Serverless规模化落地有哪些价值?》这篇文章里,我们分享了在国庆出行节期间,高德在核心业务场景规模化落地Serverless并平稳扛住了每分钟函数调用量数百万次的流量高峰期考验的技术方案总结和思考。
在《3 倍+提升,高德地图极致性能优化之路》里,我们总结了高德一系列优化思路和技术方案,在保证业务需求正常迭代新增的基础上,启动、核心链路交互、行中内存、包大小等多方面均实现了性能的成倍提升,尤其是低端机上达到了3倍+的提升,从多个维度改善了用户性能体验。
在《高德前端这五年:动态化技术的研发历程和全面落地实践》一文里,我们总结了高德前端团队从十来人的小团队主要负责短期运营活动开发的散兵游勇,到现在团队规模百人+,覆盖5大业务线,上百个模块的坚甲利兵的团队成长历程和技术发展路径。这些场景应用的最佳技术实践以及团队成长、技术选型的心路历程相信对正在或已经经历过这些过程的团队来说都会有一些启发作用。
算法篇
高德所在的出行生活服务领域是现在业内AI算法落地最深度的场景之一,例如导航的路径规划、ETA(预估到达时间)、交通事件挖掘、地图POI(Point of Interest,兴趣点)内容的更新、GPS信号弱或丢失的时候如何准确定位、地图LBS信息分发、高精定位、地图数据自动化生成等方面,都是AI算法的深度应用。近年来高德算法团队的同学一直在用创新的方法来解这些难题。在技术年刊中也有大量这方面的高质量内容。
例如在《高精算法推动高精地图落地》这篇文章里,高德地图首席科学家任小枫从算法出发,介绍了高精地图制作和落地的挑战,以及高德如何打磨和突破关键技术,把高精地图做到业界领先。其中,算法在解决高精地图面临的挑战中有很重要的作用,相关的工作主要有三部分:资料精度与对齐、识别和生产自动化、变化发现与更新;另外,《业内首发车道级导航背后——详解高精定位技术演进》这篇介绍了华为联合高德、千寻发布业内首家面向手机用户的车道级导航应用,高德结合在车道级导航及自动驾驶等领域的工作,对于高精度定位技术演进的思考,以及在高精定位实际落地应用中的一些实践。
高德定位技术大图
我们总结了大量AI算法在智慧出行场景的实践内容,相信对于业内同学也会有重要的参考价值。
汽车工程篇
高德和业内主流汽车厂商有着广泛且深度的合作,在这些合作中我们积累了丰富的研发和工程实践经验。例如高德车载导航在自研图片格式,Linux车机的远程调试、基于Rust的Android Native内存分析、云控平台画面传输的视频流方案、车载导航Android平台DR回放技术等,我们把这些经过打磨的技术方案分享出来,与大家一起讨论和交流。
顶会论文篇
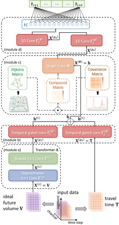
我们精选了3篇顶级国际会议KDD、CIKM、AAAI收录的论文,这些技术都已应用到高德的业务场景中并取得了很好的效果。例如《混合时空图卷积网络:更精准的时空预测模型》这篇论文,提出了从高德导航引擎中获取了「计划中交通流量」,并将其扩充到机器学习模型当中,该H-STGCN模型已在高德驾车路线的旅行时间预测(ETA)中落地,并将偏差严重的案例数量降低了15%。H-STGCN模型以数据驱动的方式建模了用户出行意图与交通路况演化之间的相互作用,未来可以广泛的应用在主动式的交通管理领域,例如智能红绿灯调控、智能道路收费系统等场景。
H-STGCN模型框架
在CIKM的论文里,高德提出的工业级轻量模型ERNet,能很好地破解高架区域偏航检测难题,这项技术已经在高德地图局部上线,支持多个城市的高架区域偏航检测。对这些领域有感兴趣的同学可以了解工业界最前沿的技术方向和产业实践。
开放下载
希望大家喜欢本书,欢迎推荐给身边感兴趣的朋友。
最后,祝大家牛年快乐,平安健康,阖家幸福。
点击下方“阅读原文”立即下载吧!
部分目录展示:
温馨提示:文件较大,建议在Wi-Fi及网络稳定的环境下载。
END
寻找春节锦鲤
邀请伙伴助力中奖几率翻倍!
开奖时间:2021 年 2 月 9 日
赶紧转发至朋友圈,呼唤好友一起
抽 奖 吧 !
长按扫描二维码关注凌云时刻
每日收获前沿技术与科技洞见
