凌云时刻
编者按:本文从操作系统实际调用角度(以CentOS Linux release 7.5操作系统为示例),力求追根溯源看IO的每一步操作到底发生了什么。
关于如何查看系统调用,Linux可以使用 strace 来查看任何软件的系统调动(这是个很好的分析学习方法):strace -ff -o ./out java TestJava
BIO
/**
* Alipay.com Inc. Copyright (c) 2004-2020 All Rights Reserved.
*/
package io;
import java.io.*;
import java.net.ServerSocket;
import java.net.Socket;
/**
* @author xiangyong.ding
* @version $Id: TestSocket.java, v 0.1 2020年08月02日 20:56 xiangyong.ding Exp $
*/
public class BIOSocket {
public static void main(String[] args) throws IOException {
ServerSocket serverSocket = new ServerSocket(8090);
System.out.println("step1: new ServerSocket ");
while (true) {
Socket client = serverSocket.accept();
System.out.println("step2: client\t" + client.getPort());
new Thread(() -> {
try {
InputStream in = client.getInputStream();
BufferedReader reader = new BufferedReader(new InputStreamReader(in));
while (true) {
System.out.println(reader.readLine());
}
} catch (IOException e) {
e.printStackTrace();
}
}).start();
}
}
}
发生的系统调用
启动时
socket(AF_INET, SOCK_STREAM, IPPROTO_IP) = 5
bind(5, {sa_family=AF_INET, sin_port=htons(8090), sin_addr=inet_addr("0.0.0.0")}, 16) = 0
listen(5, 50) = 0
poll([{fd=5, events=POLLIN|POLLERR}], 1, -1) = 1 ([{fd=5, revents=POLLIN}])
poll函数会阻塞直到其中任何一个fd发生事件。
有客户端连接后
accept(5, {sa_family=AF_INET, sin_port=htons(10253), sin_addr=inet_addr("42.120.74.252")}, [16]) = 6
clone(child_stack=0x7f013e5c4fb0, flags=CLONE_VM|CLONE_FS|CLONE_FILES|CLONE_SIGHAND|CLONE_THREAD|CLONE_SYSVSEM|CLONE_SETTLS|CLONE_PARENT_SETTID|CLONE_CHILD_CLEARTID, parent_tidptr=0x7f013e5c59d0, tls=0x7f013e5c5700, child_tidptr=0x7f013e5c59d0) = 13168
poll([{fd=5, events=POLLIN|POLLERR}], 1, -1
抛出线程(即我们代码里的 new Thread() )后,继续poll阻塞等待连接。
clone出来的线程
recvfrom(6, "hello,bio\n", 8192, 0, NULL, NULL) =
关于对recvfrom函数的说明,其中第四个参数0 表示这是一个阻塞调用。
客户端发送数据后
recvfrom(6, "hello,bio\n", 8192, 0, NULL, NULL) = 10
优缺点
优点
代码简单,逻辑清晰。
缺点
由于stream的read操作是阻塞读,面对多个连接时 每个连接需要每线程。无法处理大量连接(C10K问题)。
误区:可见JDK1.8中对于最初的BIO,在Linux OS下仍然使用的poll,poll本身也是相对比较高效的多路复用函数(支持非阻塞、多个socket同时检查event),只是限于JDK最初的stream API限制,无法支持非阻塞读取。
NIO(non block)
改进:使用NIO API,将阻塞变为非阻塞, 不需要大量线程。
/**
* Alipay.com Inc. Copyright (c) 2004-2020 All Rights Reserved.
*/
package io;
import java.io.IOException;
import java.net.InetSocketAddress;
import java.nio.ByteBuffer;
import java.nio.channels.ServerSocketChannel;
import java.nio.channels.SocketChannel;
import java.util.LinkedList;
/**
* @author xiangyong.ding
* @version $Id: NioSocket.java, v 0.1 2020年08月09日 11:25 xiangyong.ding Exp $
*/
public class NIOSocket {
private static LinkedList clients = new LinkedList();
private static void startClientChannelHandleThread(){
new Thread(() -> {
while (true){
ByteBuffer buffer = ByteBuffer.allocateDirect(4096);
//处理客户端连接
for (SocketChannel c : clients) {
// 非阻塞, >0 表示读取到的字节数量, 0或-1表示未读取到或读取异常
int num = 0;
try {
num = c.read(buffer);
} catch (IOException e) {
e.printStackTrace();
}
if (num > 0) {
buffer.flip();
byte[] clientBytes = new byte[buffer.limit()];
//从缓冲区 读取到内存中
buffer.get(clientBytes);
System.out.println(c.socket().getPort() + ":" + new String(clientBytes));
//清空缓冲区
buffer.clear();
}
}
}
}).start();
}
public static void main(String[] args) throws IOException {
//new socket,开启监听
ServerSocketChannel socketChannel = ServerSocketChannel.open();
socketChannel.bind(new InetSocketAddress(9090));
//设置阻塞接受客户端连接
socketChannel.configureBlocking(true);
//开始client处理线程
startClientChannelHandleThread();
while (true) {
//接受客户端连接; 非阻塞,无客户端返回null(操作系统返回-1)
SocketChannel client = socketChannel.accept();
if (client == null) {
//System.out.println("no client");
} else {
//设置读非阻塞
client.configureBlocking(false);
int port = client.socket().getPort();
System.out.println("client port :" + port);
clients.add(client);
}
}
}
}
发生的系统调用
主线程
socket(AF_INET, SOCK_STREAM, IPPROTO_IP) = 4
bind(4, {sa_family=AF_INET, sin_port=htons(9090), sin_addr=inet_addr("0.0.0.0")}, 16) = 0
listen(4, 50) = 0
fcntl(4, F_SETFL, O_RDWR|O_NONBLOCK) = 0
accept(4, 0x7fe26414e680, 0x7fe26c376710) = -1 EAGAIN (Resource temporarily unavailable)
有连接后,子线程
read(6, 0x7f3f415b1c50, 4096) = -1 EAGAIN (Resource temporarily unavailable)
read(6, 0x7f3f415b1c50, 4096) = -1 EAGAIN (Resource temporarily unavailable)
...
资源使用情况:
优缺点
优点
线程数大大减少。
缺点
需要程序自己扫描 每个连接read,需要 O(n)时间复杂度系统调用 (此时可能只有一个连接发送了数据),高频系统调用(导致CPU 用户态内核态切换)高。导致CPU消耗很高。
多路复用器(select、poll、epoll)
改进:不需要用户扫描所有连接,由kernel 给出哪些连接有数据,然后应用从有数据的连接读取数据。
epoll
import java.net.InetSocketAddress;
import java.nio.ByteBuffer;
import java.nio.channels.SelectionKey;
import java.nio.channels.Selector;
import java.nio.channels.ServerSocketChannel;
import java.nio.channels.SocketChannel;
import java.util.Iterator;
import java.util.LinkedList;
import java.util.Set;
/**
* 多路复用socket
*
* @author xiangyong.ding
* @version $Id: MultiplexingSocket.java, v 0.1 2020年08月09日 12:19 xiangyong.ding Exp $
*/
public class MultiplexingSocket {
static ByteBuffer buffer = ByteBuffer.allocateDirect(4096);
public static void main(String[] args) throws Exception {
LinkedList clients = new LinkedList();
//1.启动server
//new socket,开启监听
ServerSocketChannel socketChannel = ServerSocketChannel.open();
socketChannel.bind(new InetSocketAddress(9090));
//设置非阻塞,接受客户端
socketChannel.configureBlocking(false);
//多路复用器(JDK包装的代理,select /poll/epoll/kqueue)
Selector selector = Selector.open(); //java自动代理,默认为epoll
//Selector selector = PollSelectorProvider.provider().openSelector();//指定为poll
//将服务端socket 注册到 多路复用器
socketChannel.register(selector, SelectionKey.OP_ACCEPT);
//2. 轮训多路复用器
// 先询问有没有连接,如果有则返回数量以及对应的对象(fd)
while (selector.select() > 0) {
System.out.println();
Set selectionKeys = selector.selectedKeys();
Iterator iter = selectionKeys.iterator();
while (iter.hasNext()) {
SelectionKey key = iter.next();
iter.remove();
//2.1 处理新的连接
if (key.isAcceptable()) {
//接受客户端连接; 非阻塞,无客户端返回null(操作系统返回-1)
SocketChannel client = socketChannel.accept();
//设置读非阻塞
client.configureBlocking(false);
//同样,把client也注册到selector
client.register(selector, SelectionKey.OP_READ);
System.out.println("new client : " + client.getRemoteAddress());
}
//2.2 处理读取数据
else if (key.isReadable()) {
readDataFromSocket(key);
}
}
}
}
protected static void readDataFromSocket(SelectionKey key) throws Exception {
SocketChannel socketChannel = (SocketChannel) key.channel();
// 非阻塞, >0 表示读取到的字节数量, 0或-1表示未读取到或读取异常
// 请注意:这个例子降低复杂度,不考虑报文大于buffer size的情况
int num = socketChannel.read(buffer);
if (num > 0) {
buffer.flip();
byte[] clientBytes = new byte[buffer.limit()];
//从缓冲区 读取到内存中
buffer.get(clientBytes);
System.out.println(socketChannel.socket().getPort() + ":" + new String(clientBytes));
//清空缓冲区
buffer.clear();
}
}
}
发生的系统调用
启动
socket(AF_INET, SOCK_STREAM, IPPROTO_IP) = 4
bind(4, {sa_family=AF_INET, sin_port=htons(9090), sin_addr=inet_addr("0.0.0.0")}, 16) = 0
listen(4, 50)
fcntl(4, F_SETFL, O_RDWR|O_NONBLOCK) = 0
epoll_create(256) = 7
epoll_ctl(7, EPOLL_CTL_ADD, 5, {EPOLLIN, {u32=5, u64=4324783852322029573}}) = 0
epoll_ctl(7, EPOLL_CTL_ADD, 4, {EPOLLIN, {u32=4, u64=158913789956}}) = 0
epoll_wait(7
关于对epoll_create(对应着Java的 Selector selector = Selector.open()) 的说明,本质上是在内存的操作系统保留区,创建一个epoll数据结构。用于后面当有client连接时,向该epoll区中添加监听。
有连接
epoll_wait(7,[{EPOLLIN, {u32=4, u64=158913789956}}], 8192, -1) = 1
accept(4, {sa_family=AF_INET, sin_port=htons(29597), sin_addr=inet_addr("42.120.74.252")}, [16]) = 8
fcntl(8, F_SETFL, O_RDWR|O_NONBLOCK) = 0
epoll_ctl(7, EPOLL_CTL_ADD, 8, {EPOLLIN, {u32=8, u64=3212844375897800712}}) = 0
关于epoll_ctl (对应着Java的 client.register(selector, SelectionKey.OP_READ) )。其中 EPOLLIN 恰好对应着Java的 SelectionKey.OP_READ 即监听数据到达读取事件。
客户端发送数据
epoll_wait(7,[{EPOLLIN, {u32=8, u64=3212844375897800712}}], 8192, -1) = 1
read(8, "hello,multiplex\n", 4096) = 16
epoll_wait(7,
note:epoll_wait第四个参数-1表示block。
poll 和 epoll 对比
根据“1.BIO”中的poll函数调用和epoll函数对比如下:
poll和epoll本质上都是同步IO, 区别于BIO的是 多路复用充分降低了 system call,而epoll更进一步,再次降低了system call的时间复杂度。
优缺点
优点
线程数同样很少,甚至可以把acceptor线程和worker线程使用同一个。
时间复杂度低,Java实现的Selector(在Linux OS下使用的epoll函数)支持多个clientChannel事件的一次性获取,且时间复杂度维持在O(1)。
CPU使用低:得益于Selector,我们不用向 “2.NIO”中需要自己一个个ClientChannel手动去检查事件,因此使得CPU使用率大大降低。
缺点
数据处理麻烦:目前socketChannel.read 读取数据完全是基于字节的,当我们需要需要作为HTTP服务网关时,对于HTTP协议的处理完全需要自己解析,这是个庞大、烦杂、容易出错的工作。
性能
现有socket数据的读取(socketChannel.read(buffer))全部通过一个buffer 缓冲区来接受,一旦连接多起来,这无疑是一个单线程读取,性能无疑是个问题。
那么此时buffer我们每次读取都重新new出来呢?如果每次都new出来,这样的内存碎片对于GC无疑是一场灾难。如何平衡地协调好buffer的共享,既保证性能,又保证线程安全,这是个难题。
Netty
研究的目标源码(netty提供的入门example)
TelnetServer
package telnet;
import io.netty.bootstrap.ServerBootstrap;
import io.netty.channel.EventLoopGroup;
import io.netty.channel.nio.NioEventLoopGroup;
import io.netty.channel.socket.nio.NioServerSocketChannel;
import io.netty.handler.logging.LogLevel;
import io.netty.handler.logging.LoggingHandler;
import io.netty.handler.ssl.SslContext;
import io.netty.handler.ssl.SslContextBuilder;
import io.netty.handler.ssl.util.SelfSignedCertificate;
/**
* Simplistic telnet server.
*/
public final class TelnetServer {
static final boolean SSL = System.getProperty("ssl") != null;
static final int PORT = Integer.parseInt(System.getProperty("port", SSL? "8992" : "8023"));
public static void main(String[] args) throws Exception {
// Configure SSL.
final SslContext sslCtx;
if (SSL) {
SelfSignedCertificate ssc = new SelfSignedCertificate();
sslCtx = SslContextBuilder.forServer(ssc.certificate(), ssc.privateKey()).build();
} else {
sslCtx = null;
}
EventLoopGroup bossGroup = new NioEventLoopGroup(1);
EventLoopGroup workerGroup = new NioEventLoopGroup();
try {
ServerBootstrap b = new ServerBootstrap();
b.group(bossGroup, workerGroup)
.channel(NioServerSocketChannel.class)
.handler(new LoggingHandler(LogLevel.INFO))
.childHandler(new TelnetServerInitializer(sslCtx));
b.bind(PORT).sync().channel().closeFuture().sync();
} finally {
bossGroup.shutdownGracefully();
workerGroup.shutdownGracefully();
}
}
}
TelnetServerHandler
package telnet;
import io.netty.channel.ChannelFuture;
import io.netty.channel.ChannelFutureListener;
import io.netty.channel.ChannelHandler.Sharable;
import io.netty.channel.ChannelHandlerContext;
import io.netty.channel.SimpleChannelInboundHandler;
import java.net.InetAddress;
import java.util.Date;
/**
* Handles a server-side channel.
*/
@Sharable
public class TelnetServerHandler extends SimpleChannelInboundHandler {
@Override
public void channelActive(ChannelHandlerContext ctx) throws Exception {
// Send greeting for a new connection.
ctx.write("Welcome to " + InetAddress.getLocalHost().getHostName() + "!\r\n");
ctx.write("It is " + new Date() + " now.\r\n");
ctx.flush();
}
@Override
public void channelRead0(ChannelHandlerContext ctx, String request) throws Exception {
// Generate and write a response.
String response;
boolean close = false;
if (request.isEmpty()) {
response = "Please type something.\r\n";
} else if ("bye".equals(request.toLowerCase())) {
response = "Have a good day!\r\n";
close = true;
} else {
response = "Did you say '" + request + "'?\r\n";
}
// We do not need to write a ChannelBuffer here.
// We know the encoder inserted at TelnetPipelineFactory will do the conversion.
ChannelFuture future = ctx.write(response);
// Close the connection after sending 'Have a good day!'
// if the client has sent 'bye'.
if (close) {
future.addListener(ChannelFutureListener.CLOSE);
}
}
@Override
public void channelReadComplete(ChannelHandlerContext ctx) {
ctx.flush();
}
@Override
public void exceptionCaught(ChannelHandlerContext ctx, Throwable cause) {
cause.printStackTrace();
ctx.close();
}
}
TelnetServerInitializer
package telnet;
import io.netty.channel.ChannelInitializer;
import io.netty.channel.ChannelPipeline;
import io.netty.channel.socket.SocketChannel;
import io.netty.handler.codec.DelimiterBasedFrameDecoder;
import io.netty.handler.codec.Delimiters;
import io.netty.handler.codec.string.StringDecoder;
import io.netty.handler.codec.string.StringEncoder;
import io.netty.handler.ssl.SslContext;
/**
* Creates a newly configured {@link ChannelPipeline} for a new channel.
*/
public class TelnetServerInitializer extends ChannelInitializer {
private static final StringDecoder DECODER = new StringDecoder();
private static final StringEncoder ENCODER = new StringEncoder();
private static final TelnetServerHandler SERVER_HANDLER = new TelnetServerHandler();
private final SslContext sslCtx;
public TelnetServerInitializer(SslContext sslCtx) {
this.sslCtx = sslCtx;
}
@Override
public void initChannel(SocketChannel ch) throws Exception {
ChannelPipeline pipeline = ch.pipeline();
if (sslCtx != null) {
pipeline.addLast(sslCtx.newHandler(ch.alloc()));
}
// Add the text line codec combination first,
pipeline.addLast(new DelimiterBasedFrameDecoder(8192, Delimiters.lineDelimiter()));
// the encoder and decoder are static as these are sharable
pipeline.addLast(DECODER);
pipeline.addLast(ENCODER);
// and then business logic.
pipeline.addLast(SERVER_HANDLER);
}
}
启动后的系统调用
主线程(23109)
## 256无实际作用,这里只为了兼容旧版kernel api
epoll_create(256) = 7epoll_ctl(7, EPOLL_CTL_ADD, 5, {EPOLLIN, {u32=5, u64=5477705356928876549}}) = 0
epoll_create(256) = 10epoll_ctl(10, EPOLL_CTL_ADD, 8, {EPOLLIN, {u32=8, u64=17041805914081853448}}) = 0
epoll_create(256) = 13
epoll_ctl(13, EPOLL_CTL_ADD, 11, {EPOLLIN, {u32=11, u64=17042151607409573899}}) = 0
epoll_create(256) = 16
epoll_ctl(16, EPOLL_CTL_ADD, 14, {EPOLLIN, {u32=14, u64=17042497300737294350}}) = 0
epoll_create(256) = 19
epoll_ctl(19, EPOLL_CTL_ADD, 17, {EPOLLIN, {u32=17, u64=17042561450368827409}}) = 0
epoll_create(256) = 10
socket(AF_INET, SOCK_STREAM, IPPROTO_IP) = 20
clone(child_stack=0x7fc3c509afb0, flags=CLONE_VM|CLONE_FS|CLONE_FILES|CLONE_SIGHAND|CLONE_THREAD|CLONE_SYSVSEM|CLONE_SETTLS|CLONE_PARENT_SETTID|CLONE_CHILD_CLEARTID, parent_tidptr=0x7fc3c509b9d0, tls=0x7fc3c509b700, child_tidptr=0x7fc3c509b9d0) = 23130
概括为:
向OS新建socket,并开启clone boss线程23130
为BOSS创建了一个epoll(论证参见下面“boss”),每个worker创建一个epoll数据结构(本质上是在kernel内存区创建了一个数据结构,用于后续监听)
创建boss线程监听的socket(本质上在kernel中创建一个数据结构)
boss(23130)
bind(20, {sa_family=AF_INET, sin_port=htons(8023), sin_addr=inet_addr("0.0.0.0")}, 16) = 0
listen(20, 128) = 0
getsockname(20, {sa_family=AF_INET, sin_port=htons(8023), sin_addr=inet_addr("0.0.0.0")}, [16]) = 0
getsockname(20, {sa_family=AF_INET, sin_port=htons(8023), sin_addr=inet_addr("0.0.0.0")}, [16]) = 0
##将fd为7号epoll和fd为20号的socket绑定,事件:epoll_ctl_add和epoll_ctl_mod
epoll_ctl(7, EPOLL_CTL_ADD, 20, {EPOLLIN, {u32=20, u64=14198059139132817428}}) = 0
epoll_ctl(7, EPOLL_CTL_MOD, 20, {EPOLLIN, {u32=20, u64=20}}) = 0
epoll_wait(7, [{EPOLLIN, {u32=5, u64=17295150779149058053}}], 8192, 1000) = 1
epoll_wait(7, [], 8192, 1000) = 0(不断轮训,1S超时一次)
概括为:
将上一步中main线程创建的fd:20绑定端口8023,并开启监听(网卡负责监听和接受连接和数据,kernel则负责路由到具体进程,具体参见:关于socket和bind和listen,TODO )。
将7号socket对应的fd绑定到20号对应的epoll数据结构上去(都是操作kernel中的内存)。
开始1S中一次阻塞等待epoll有任何连接或数据到达。
客户端连接
boss (23130)
accept(20, {sa_family=AF_INET, sin_port=htons(11144), sin_addr=inet_addr("42.120.74.122")}, [16]) = 24
getsockname(24, {sa_family=AF_INET, sin_port=htons(8023), sin_addr=inet_addr("192.168.0.120")}, [16]) = 0
getsockname(24, {sa_family=AF_INET, sin_port=htons(8023), sin_addr=inet_addr("192.168.0.120")}, [16]) = 0
setsockopt(24, SOL_TCP, TCP_NODELAY, [1], 4) = 0
getsockopt(24, SOL_SOCKET, SO_SNDBUF, [87040], [4]) = 0
getsockopt(24, SOL_SOCKET, SO_SNDBUF, [87040], [4]) = 0
##抛出 work线程
clone(child_stack=0x7fc3c4c98fb0, flags=CLONE_VM|CLONE_FS|CLONE_FILES|CLONE_SIGHAND|CLONE_THREAD|CLONE_SYSVSEM|CLONE_SETTLS|CLONE_PARENT_SETTID|CLONE_CHILD_CLEARTID, parent_tidptr=0x7fc3c4c999d0, tls=0x7fc3c4c99700, child_tidptr=0x7fc3c4c999d0) = 2301
worker (2301)
writev(24, [{"Welcome to iZbp14e1g9ztpshfrla9m"..., 37}, {"It is Sun Aug 23 15:44:14 CST 20"..., 41}], 2) = 78
epoll_ctl(13, EPOLL_CTL_ADD, 24, {EPOLLIN, {u32=24, u64=24}}) = 0
epoll_ctl(13, EPOLL_CTL_MOD, 24, {EPOLLIN, {u32=24, u64=14180008216221450264}}) = 0
epoll_wait(13, [{EPOLLIN, {u32=11, u64=17042151607409573899}}], 8192, 1000) = 1
read(11, "\1", 128) = 1
##开始无限loop
epoll_wait(13, [], 8192, 1000) = 0
epoll_wait(13, [{EPOLLIN, {u32=24, u64=24}}], 8192, 1000) = 1
概括:
当BOSS轮训epoll_wait等到了连接后,首先accept得到该socket对应的fd。
连接建立后 BOSS立马抛出一个线程(clone函数)。
worker(即新建的线程)写入了一段数据(这里是业务逻辑)。
worker将该client对应的fd绑定到了13号epoll上。
worker继续轮训监听13号epoll。
客户端主动发送数据
worker(2301)
read(24, "i am daojian\r\n", 1024) = 14
write(24, "Did you say 'i am daojian'?\r\n", 29) = 29
##继续无限loop
epoll_wait(13, [], 8192, 1000) = 0
概括为:
wait到数据后,立即read到用户控件内存中(读取1024个字节到 用户控件某个buff中)
写入数据(业务逻辑,不必太关注)
继续轮训等待13号epoll
客户端发送bye报文,服务器断开TCP连接
worker(2301)
read(24, "bye\r\n", 1024) = 5
write(24, "Have a good day!\r\n", 18) = 18
getsockopt(24, SOL_SOCKET, SO_LINGER, {onoff=0, linger=0}, [8]) = 0
dup2(25, 24) = 24
##从epoll数据结构中(OS)中删除fd为24的socket
epoll_ctl(13, EPOLL_CTL_DEL, 24, 0x7f702dd531e0) = -1 ENOENT
##关闭24 socket
close(24) = 0
##继续等待13 epoll数据
epoll_wait(13, [], 8192, 1000) = 0
断开客户端连接概括为:
从epoll中删除该客户端对应的fd(这里触发源头没找到,可能是boss)
close关闭客户端24号fd
继续轮训epoll
五个客户端同时连接
boss线程(23130)
accept(20, {sa_family=AF_INET, sin_port=htons(1846), sin_addr=inet_addr("42.120.74.122")}, [16]) = 24
clone(child_stack=0x7f702cc51fb0, flags=CLONE_VM|CLONE_FS|CLONE_FILES|CLONE_SIGHAND|CLONE_THREAD|CLONE_SYSVSEM|CLONE_SETTLS|CLONE_PARENT_SETTID|CLONE_CHILD_CLEARTID, parent_tidptr=0x7f702cc529d0, tls=0x7f702cc52700, child_tidptr=0x7f702cc529d0) = 10035
accept(20, {sa_family=AF_INET, sin_port=htons(42067), sin_addr=inet_addr("42.120.74.122")}, [16]) = 26
clone(child_stack=0x7f702cb50fb0, flags=CLONE_VM|CLONE_FS|CLONE_FILES|CLONE_SIGHAND|CLONE_THREAD|CLONE_SYSVSEM|CLONE_SETTLS|CLONE_PARENT_SETTID|CLONE_CHILD_CLEARTID, parent_tidptr=0x7f702cb519d0, tls=0x7f702cb51700, child_tidptr=0x7f702cb519d0) = 10067
...
woker线程(10035,第一个连接)
epoll_ctl(13, EPOLL_CTL_ADD, 24, {EPOLLIN, {u32=24, u64=24}}) = 0
epoll_ctl(13, EPOLL_CTL_MOD, 24, {EPOLLIN, {u32=24, u64=3226004877247250456}}) = 0
epoll_wait(13, [{EPOLLIN, {u32=11, u64=17042151607409573899}}], 8192, 1000) = 1 = 1
epoll_wait(13, [], 8192, 1000) = 0
worker线程(10067,第二个连接)
epoll_ctl(16, EPOLL_CTL_ADD, 26, {EPOLLIN, {u32=26, u64=26}}) = 0
epoll_ctl(16, EPOLL_CTL_MOD, 26, {EPOLLIN, {u32=26, u64=3221483685433835546}}) = 0
epoll_wait(16, [{EPOLLIN, {u32=14, u64=17042497300737294350}}], 8192, 1000) = 1
epoll_wait(16, [], 8192, 1000) = 0
epoll_wait(16, [], 8192, 1000) = 0
worker线程(10067,第二个连接)
epoll_ctl(19, EPOLL_CTL_ADD, 27, {EPOLLIN, {u32=27, u64=27}}) = 0
epoll_ctl(19, EPOLL_CTL_MOD, 27, {EPOLLIN, {u32=27, u64=3216966479350071323}}) = 0
worker线程(8055,第四个连接)
epoll_ctl(10, EPOLL_CTL_ADD, 28, {EPOLLIN, {u32=28, u64=28}}) = 0
epoll_ctl(10, EPOLL_CTL_MOD, 28, {EPOLLIN, {u32=28, u64=3302604828697427996}}) = 0
worker线程(10035,第五个连接,不在clone线程,而是复用了第一个epoll对应的worker)
epoll_ctl(13, EPOLL_CTL_ADD, 29, {EPOLLIN, {u32=29, u64=29}}) = 0
epoll_ctl(13, EPOLL_CTL_MOD, 29, {EPOLLIN, {u32=29, u64=29}}) = 0
概括为:
epoll和boss、worker之间的关系:一共有4个worker对应着4个epoll对象,boss和每个worker都有对应自己的epoll。
boss根据epoll数量,平衡分配连接到每个worker对应的epoll中。
总结
下图通过对系统调用的调查得出 netty 和 kernel 交互图:
初始化直接创建5个epoll,其中7号为boss使用,专门用于处理和客户端连接;其余4个用来给worker使用,用户处理和客户端的数据交互。
work的线程数量,取决于初始化时创建了几个epoll,worker的复用本质上是epoll的复用。
work之间为什么要独立使用epoll?为什么不共享?
为了避免各个worker之间发生争抢连接处理,netty直接做了物理隔离,避免竞争。各个worker只负责处理自己管理的连接,并且后续该worker中的每个client的读写操作完全由 该线程单独处理,天然避免了资源竞争,避免了锁。
worker单线程,性能考虑:worker不仅仅要epoll_wait,还是处理read、write逻辑,加入worker处理了过多的连接,势必造成这部分消耗时间片过多,来不及处理更多连接,性能下降。
优缺点
优点
数据处理:netty提供了大量成熟的数据处理组件(ENCODER、DECODER),HTTP、POP3拿来即用。
编码复杂度、可维护性:netty充分使得业务逻辑与网络处理解耦,只需要少量的BootStrap配置即可,更多的集中在业务逻辑处理上。
性能:netty提供了的ByteBuf(底层Java原生的ByteBuffer),提供了池化的ByteBuf,兼顾读取性能和ByteBuf内存分配(在后续文档中会再做详解)。
缺点
入门有一定难度。
AIO
启动
main线程
epoll_create(256) = 5
epoll_ctl(5, EPOLL_CTL_ADD, 6, {EPOLLIN, {u32=6, u64=11590018039084482566}}) = 0
##创建BOSS 线程(Proactor)
clone(child_stack=0x7f340ac06fb0, flags=CLONE_VM|CLONE_FS|CLONE_FILES|CLONE_SIGHAND|CLONE_THREAD|CLONE_SYSVSEM|CLONE_SETTLS|CLONE_PARENT_SETTID|CLONE_CHILD_CLEARTID, parent_tidptr=0x7f340ac079d0, tls=0x7f340ac07700, child_tidptr=0x7f340ac079d0) = 22704
socket(AF_INET6, SOCK_STREAM, IPPROTO_IP) = 8
setsockopt(8, SOL_IPV6, IPV6_V6ONLY, [0], 4) = 0
setsockopt(8, SOL_SOCKET, SO_REUSEADDR, [1], 4) = 0
bind(8, {sa_family=AF_INET6, sin6_port=htons(9090), inet_pton(AF_INET6, "::", &sin6_addr), sin6_flowinfo=0, sin6_scope_id=0}, 28) = 0
listen(8, 50)
accept(8, 0x7f67d01b3120, 0x7f67d9246690) = -1
epoll_ctl(5, EPOLL_CTL_MOD, 8, {EPOLLIN|EPOLLONESHOT, {u32=8, u64=15380749440025362440}}) = -1 ENOENT (No such file or directory)
epoll_ctl(5, EPOLL_CTL_ADD, 8, {EPOLLIN|EPOLLONESHOT, {u32=8, u64=15380749440025362440}}) = 0
read(0,
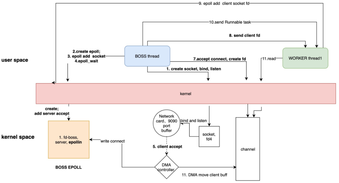
22704(BOSS 线程(Proactor))
epoll_wait(5,
请求连接
22704(BOSS 线程(Proactor))处理连接
epoll_wait(5,[{EPOLLIN, {u32=9, u64=4294967305}}], 512, -1) = 1
accept(8, {sa_family=AF_INET6, sin6_port=htons(55320), inet_pton(AF_INET6, "::ffff:36.24.32.140", &sin6_addr), sin6_flowinfo=0, sin6_scope_id=0}, [28]) = 9
clone(child_stack=0x7ff35c99ffb0, flags=CLONE_VM|CLONE_FS|CLONE_FILES|CLONE_SIGHAND|CLONE_THREAD|CLONE_SYSVSEM|CLONE_SETTLS|CLONE_PARENT_SETTID|CLONE_CHILD_CLEARTID, parent_tidptr=0x7ff35c9a09d0, tls=0x7ff35c9a0700, child_tidptr=0x7ff35c9a09d0) = 26241
epoll_wait(5,
26241
#将client 连接的FD加入到BOSS的epoll中,以便BOSS线程监听网络事件
epoll_ctl(5, EPOLL_CTL_MOD, 9, {EPOLLIN|EPOLLONESHOT, {u32=9, u64=4398046511113}}) = -1 ENOENT (No such file or directory)
epoll_ctl(5, EPOLL_CTL_ADD, 9, {EPOLLIN|EPOLLONESHOT, {u32=9, u64=4398046511113}}) = 0
accept(8, 0x7ff3440008c0, 0x7ff35c99f4d0) = -1 EAGAIN (Resource temporarily unavailable)
epoll_ctl(5, EPOLL_CTL_MOD, 8, {EPOLLIN|EPOLLONESHOT, {u32=8, u64=8}}) = 0
客户端发送数据
22704(BOSS 线程(Proactor))处理连接
epoll_wait(5,[{EPOLLIN, {u32=9, u64=4294967305}}], 512, -1) = 1
##数据读出
read(9, "daojian111\r\n", 1024) = 12
##数据处理交给其他线程,这里由于线程池为空,需要先clone线程
clone(child_stack=0x7ff35c99ffb0, flags=CLONE_VM|CLONE_FS|CLONE_FILES|CLONE_SIGHAND|CLONE_THREAD|CLONE_SYSVSEM|CLONE_SETTLS|CLONE_PARENT_SETTID|CLONE_CHILD_CLEARTID, parent_tidptr=0x7ff35c9a09d0, tls=0x7ff35c9a0700, child_tidptr=0x7ff35c9a09d0) = 26532
复制线程处理,线程号26532
write(1, "pool-1-thread-2-10received : dao"..., 41) = 41
write(1, "\n", 1)
accept(8, 0x7f11c400b5f0, 0x7f11f42fd4d0) = -1 EAGAIN (Resource temporarily unavailable)
epoll_ctl(5, EPOLL_CTL_MOD, 8, {EPOLLIN|EPOLLONESHOT, {u32=8, u64=8}}) = 0
总结
从系统调用角度,Java的AIO事实上是以多路复用(Linux上为epoll)等同步IO为基础,自行实现了异步事件分发。
BOSS Thread负责处理连接,并分发事件。
WORKER Thread只负责从BOSS接收的事件执行,不负责任何网络事件监听。
优缺点
优点
相比于前面的BIO、NIO,AIO已经封装好了任务调度,使用时只需关心任务处理。
缺点
事件处理完全由Thread Pool完成,对于同一个channel的多个事件可能会出现并发问题。
相比netty,buffer API不友好容易出错;编解码工作复杂。
你可能还想看
1. 从运维和SRE角度看监控分析平台建设 2. 如何做好一场技术演讲? 3. 空间数据模型之从CAD到BIM 4. 阿里云技术专家:大型团队如何从0到1自建SRE体系 5. 阿里云李飞飞:什么是云原生数据库END
每日收获前沿技术与科技洞见
投稿及合作请联系邮箱:lingyunshike@163.com
