- 一、前言
- 二、KCP简介
- 三、KCP使用方式
- 1.创建 KCP对象
- 2.设置传输回调函数(如UDP的send函数)
- 3.循环调用 update
- 4.输入一个应用层数据包(如UDP收到的数据包)
- 四、KCP使用方式
- 1.工作模式
- 2.最大窗口
- 3.最大传输单元
- 4.最小RTO
- 五、KCP为什么存在
- 六、KCP原理
- 1.协议简介
- 2.数据发送过程
- 1.数据发送准备
- 2.实际发送
- 3.数据接收过程
- 1.KCP数据包接收
- 七、流量控制与拥塞控制
- 1.RTO计算(与TCP完全一样)
- 2.流量控制
- 3.拥塞控制(KCP可关闭)
云真机已经支持手机端的画面投影。云真机实时操作,对延迟的要求比远程视频对话的要求更高(100ms以内)。在无线网络下,如何更实时、更可靠的传输视频流就成了一个挑战。通过websocket、RTMP、UDP的比较,最后选择了可靠的UDP协议KCP来进行实时音视频的传输。
二、KCP简介KCP是一个快速可靠协议,能以比 TCP浪费10%-20%的带宽的代价,换取平均延迟降低 30%-40%,且最大延迟降低三倍的传输效果。纯算法实现,并不负责底层协议(如UDP)的收发,需要使用者自己定义下层数据包的发送方式,以 callback的方式提供给 KCP。 连时钟都需要外部传递进来,内部不会有任何一次系统调用。本文传输协议之考虑UDP的情况。
- 名词说明(源码字段):
- 用户数据:应用层发送的数据,如一张图片2Kb的数据。
- MTU:最大传输单元。即每次发送的最大数据。
- RTO:Retransmission TimeOut,重传超时时间。
- cwnd:congestion window,拥塞窗口,表示发送方可发送多少个KCP数据包。与接收方窗口有关,与网络状况(拥塞控制)有关,与发送窗口大小有关。
- rwnd:receiver window,接收方窗口大小,表示接收方还可接收多少个KCP数据包。
- snd_queue:待发送KCP数据包队列。
- snd_nxt:下一个即将发送的kcp数据包序列号。
- snd_una:下一个待确认的序列号。
// 初始化 kcp对象,conv为一个表示会话编号的整数,和tcp的 conv一样,通信双
// 方需保证 conv相同,相互的数据包才能够被认可,user是一个给回调函数的指针
ikcpcb *kcp = ikcp_create(conv, user);
2.设置传输回调函数(如UDP的send函数)
// KCP的下层协议输出函数,KCP需要发送数据时会调用它
// buf/len 表示缓存和长度
// user指针为 kcp对象创建时传入的值,用于区别多个 KCP对象
int udp_output(const char *buf, int len, ikcpcb *kcp, void *user)
{
....
}
// 设置回调函数
kcp->output = udp_output;
3.循环调用 update
// 以一定频率调用 ikcp_update来更新 kcp状态,并且传入当前时钟(毫秒单位)
// 如 10ms调用一次,或用 ikcp_check确定下次调用 update的时间不必每次调用
ikcp_update(kcp, millisec);
4.输入一个应用层数据包(如UDP收到的数据包)
// 收到一个下层数据包(比如UDP包)时需要调用:ikcp_input(kcp,received_udp_packet,received_udp_size);
处理了下层协议的输出/输入后 KCP协议就可以正常工作了,使用 ikcp_send 来向远端发送数据。而另一端使用 ikcp_recv(kcp, ptr, size)来接收数据。
总结:UDP收到的包,不断通过kcp_input喂给KCP,KCP会对这部分数据(KCP协议数据)进行解包,重新封装成应用层用户数据,应用层通过kcp_recv获取。应用层通过kcp_send发送数据,KCP会把用户数据拆分kcp数据包,通过kcp_output,以UDP(send)的方式发送。
这部分KCP文档有介绍,理解KCP协议无需过于关注。协议默认模式是一个标准的 ARQ,需要通过配置打开各项加速开关:
1.工作模式int ikcp_nodelay(ikcpcb *kcp, int nodelay, int interval, int resend, int nc)
- nodelay :是否启用 nodelay模式,0不启用;1启用。
- interval :协议内部工作的 interval,单位毫秒,比如 10ms或者 20ms。
- resend :快速重传模式,默认0关闭,可以设置2(2次ACK跨越将会直接重传)。
- nc :是否关闭流控,默认是0代表不关闭,1代表关闭。
普通模式: ikcp_nodelay(kcp, 0, 40, 0, 0);
极速模式: ikcp_nodelay(kcp, 1, 10, 2, 1);
2.最大窗口int ikcp_wndsize(ikcpcb *kcp, int sndwnd, int rcvwnd);
该调用将会设置协议的最大发送窗口和最大接收窗口大小,默认为32. 这个可以理解为 TCP的 SND_BUF 和 RCV_BUF,只不过单位不一样 SND/RCV_BUF 单位是字节,这个单位是包。
3.最大传输单元纯算法协议并不负责探测 MTU,默认 mtu是1400字节,可以使用ikcp_setmtu来设置该值。该值将会影响数据包归并及分片时候的最大传输单元。
4.最小RTO不管是 TCP还是 KCP计算 RTO时都有最小 RTO的限制,即便计算出来RTO为40ms,由于默认的 RTO是100ms,协议只有在100ms后才能检测到丢包,快速模式下为30ms,可以手动更改该值: kcp->rx_minrto = 10;
五、KCP为什么存在- 首先要看TCP与UDP的区别,TCP与UDP都是传输层的协议,比较两者的区别主要应该是说TCP比UDP多了什么:
- 面向连接:TCP接收方与发送方维持了一个状态(建立连接,断开连接),双方知道对方还在。
- 可靠的:发送出去的数据对方一定能够接收到,而且是按照发送的顺序收到的。
- 流量控制与拥塞控制:TCP靠谱通过滑动窗口确保,发送的数据接收方来得及收。TCP无私,发生数据包丢失的时候认为整个网络比较堵,自己放慢数据发送速度。
TCP协议的可靠与无私让使用TCP开发更为简单,同时它的这种设计也导致了慢的特点。UDP协议简单,所以它更快。但是,UDP毕竟是不可靠的,应用层收到的数据可能是缺失、乱序的。KCP协议就是在保留UDP快的基础上,提供可靠的传输,应用层使用更加简单。
其他差别,TCP以字节流的形式,UDP以数据包的形式。很多人以为,UDP是不可靠的,所以sendto(1000),接收端recvfrom(1000)可能会收到900。这个是错误的。所谓数据包,就是说UDP是有界的,sendto(300),sendto(500);接收到,recvfrom(1000),recvfrom(1000)那么可能会收到300,500或者其中一个或者都没收到。UDP应用层发送的数据,在接收缓存足够的情况下,要么收到全的,要么收不到。
总结:TCP可靠简单,但是复杂无私,所以速度慢。KCP尽可能保留UDP快的特点下,保证可靠。
六、KCP原理 1.协议简介KCP是一个可靠的传输协议,UDP本身是不可靠的,所以需要额外信息来保证传输数据的可靠性。因此,我们需要在传输的数据上增加一个包头。用于确保数据的可靠、有序。
- conv:连接号。UDP是无连接的,conv用于表示来自于哪个客户端。对连接的一种替代。
- cmd:命令字。如,IKCP_CMD_ACK确认命令,IKCP_CMD_WASK接收窗口大小询问命令,IKCP_CMD_WINS接收窗口大小告知命令。
- frg:分片,用户数据可能会被分成多个KCP包,发送出去。
- wnd:接收窗口大小,发送方的发送窗口不能超过接收方给出的数值
- ts:时间序列。
- sn:序列号。
- una:下一个可接收的序列号。其实就是确认号,收到sn=10的包,una为11。
- len:数据长度。
- data:用户数据。
后面的讲解,主要以极速模式:ikcp_nodelay(kcp, 1, 10, 2, 1)为主,启用nodelay设置,刷新间隔控制在10ms,开启快速重传模式,关闭流量控制。
2.数据发送过程 1.数据发送准备用户发送数据的函数为ikcp_send。 ikcp_send(ikcpcb kcp, const char buffer, int len) 该函数的功能非常简单,把用户发送的数据根据MSS进行分片。如上图,用户发送1900字节的数据,MTU为1400byte。因此,该函数会把1900byte的用户数据分成两个包,一个数据大小为1400,头frg设置为1,len设置为1400;第二个包,头frg设置为0,len设置为500。切好KCP包之后,放入到名为snd_queue的待发送队列中。
注:流模式情况下,kcp会把两次发送的数据衔接为一个完整的kcp包。非流模式下,用户数据%MSS的包,也会作为一个包发送出去。
MTU,数据链路层规定的每一帧的最大长度,超过这个长度数据会被分片。通常MTU的长度为1500字节,IP协议规定所有的路由器均应该能够转发(512数据+60IP首部+4预留=576字节)的数据。MSS,最大输出大小(双方的约定),KCP的大小为MTU-kcp头24字节。IP数据报越短,路由器转发越快,但是资源利用率越低。传输链路上的所有MTU都一至的情况下效率最高,应该尽可能的避免数据传输的工程中,再次被分。UDP再次被分的后(通常1分为2),只要丢失其中的任意一份,两份都要重新传输。因此,合理的MTU应该是保证数据不被再分的前提下,尽可能的大。 以太网的MTU通常为1500字节-IP头(20字节固定+40字节可选)-UDP头8个字节=1472字节。KCP会考虑多传输协议,但是在UDP的情况下,设置为1472字节更为合理。
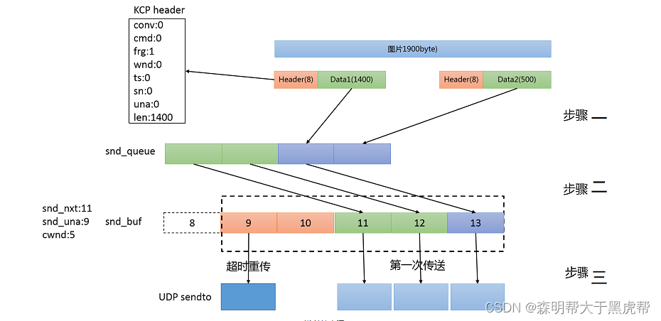
2.实际发送KCP会不停的进行update更新最新情况,数据的实际发送在update时进行。发送过程如下图所示:
- 步骤一:待发送队列移至发送队列:
- KCP会把snd_queue待发送队列中的kcp包,移至snd_buf发送队列。移动的包的数量不会超过snd_una+cwnd-snd_nxt,确保发送的数据不会让接收方的接收队列溢出。该功能类似于TCP协议中的滑动窗口。cwnd=min(snd_wnd,rmt_wnd,kcp->cwnd)的最小值决定,snd_wnd,rmt_wnd比较好理解可发送的数据,可发送的数据最大值,应该是发送方可以发送的数据和接收方可以接收的数据的最小值。kcp->cwnd是拥塞控制的一个值,跟网络状况相关,网络状况差的时候,KCP认为应该降低发送的数据,后面会有详细的介绍。
- 如上图中,snd_queue待发送队列中有4个KCP包等待发送,这个时候snd_nxt下一个发送的kcp包序列号为11,snd_una下一个确认的KCP包为9(8已经确认,9,10已经发送但是还没得到接收方的确认)。因为cwnd=5,发送队列中还有2个发送了但是还未得到确认,所以可以从待发送队列中取前面的3个KCP包放入到发送队列中,序列号分别设置为11,12,13。
- 步骤二:发送发送队列的数据:
- 发送队列中包含两种类型的数据,已发送但是尚未被接收方确认的数据,没被发送过的数据。没发送过的数据比较好处理,直接发送即可。重点在于已经发送了但是还没被接收方确认的数据,该部分的策略直接决定着协议快速、高效与否。 KCP主要使用两种策略来决定是否需要重传KCP数据包,超时重传、快速重传、选择重传。
- 超时重传: TCP超时计算是RTOx2,这样连续丢三次包就变成RTOx8了,而KCP非快速模式下每次+RTO,急速模式下+0.5RTO(实验证明1.5这个值相对比较好),提高了传输速度。
- 快速重传: 发送端发送了1,2,3,4,5几个包,然后收到远端的ACK: 1, 3, 4, 5,当收到ACK3时,KCP知道2被跳过1次,收到ACK4时,知道2被跳过了2次,此时可以认为2号丢失,不用等超时,直接重传2号包,大大改善了丢包时的传输速度。TCP有快速重传算法,TCP包被跳过3次之后会进行重传。注:可以通过统计错误重传(重传的包实际没丢,仅乱序),优化该设置。
- 选择重传: 老的TCP丢包时会全部重传从丢的那个包开始以后的数据,KCP是选择性重传,只重传真正丢失的数据包。但是,目前大部分的操作系统,linux与android手机均是支持SACK选择重传的。
- 步骤三:数据发送:
- 通过步骤2判定,kcp包是否需要发送,如果需要发送的kcp包则通过,kcp_setoutput设置的发送接口进行发送,UDP通常为sendto。步骤3,会对较小的kcp包进行合并,一次性发送提高效率。
KCP的接收过程是将UDP收到的数据进行解包,重新组装顺序的、可靠的数据后交付给用户。
1.KCP数据包接收kcp_input输入UDP收到的数据包。kcp包对前面的24个字节进行解压,包括conv、 frg、 cmd、 wnd、 ts、 sn、 una、 len。根据una,会删除snd_buf中,所有una之前的kcp数据包,因为这些数据包接收者已经确认。根据wnd更新接收端接收窗口大小。根据不同的命令字进行分别处理。数据接收后,更新流程如下所示:
- 1、IKCP_CMD_PUSH数据发送命令:
- a、KCP会把收到的数据包的sn及ts放置在acklist中,两个相邻的节点为一组,分别存储sn和ts。update时会读取acklist,并以IKCP_CMD_ACK的命令返回确认包。如下图中,收到了两个kpc包,acklist中会分别存放10,123,11,124。
- b、kcp数据包放置rcv_buf队列。丢弃接收窗口之外的和重复的包。然后将rcv_buf中的包,移至rcv_queue。原来的rcv_buf中已经有sn=10和sn=13的包了,sn=10的kcp包已经在rcv_buf中了,因此新收到的包会直接丢弃掉,sn=11的包放置至rcv_buf中。 c、把rcv_buf中前面连续的数据sn=11,12,13全部移动至rcv_queue,rcv_nxt也变成14。
- rcv_queue的数据是连续的,rcv_buf可能是间隔的。d、kcp_recv函数,用户获取接收到数据(去除kcp头的用户数据)。该函数根据frg,把kcp包数据进行组合返回给用户。
- 2、IKCP_CMD_ACK数据确认包:
- 两个使命:1、RTO更新,2、确认发送包接收方已接收到。
正常情况:收到的sn为11,una为12。表示sn为11的已经确认,下一个等待接收的为12。发送队列中,待确认的一个包为11,这个时候snd_una向后移动一位,序列号为11的包从发送队列中删除。 异常情况:如下图所示,sn!=11的情况均为异常情况。sn17,收到没发送过的序列号,概率极低,可能是conv没变重启程序导致的;112,则启动快速重传。
确认包发送,接收到的包会全部放在acklist中,以IKCP_CMD_ACK包发送出去。
- RTT:一个报文段发送出去,到收到对应确认包的时间差。
- SRTT(kcp->rx_srtt):RTT的一个加权RTT平均值,平滑值。
- RTTVAR(kcp->rx_rttval):RTT的平均偏差,用来衡量RTT的抖动。
-
流量控制是点对点的通信量的控制,是一个端到端的问题。总结起来,就是发送方的速度要匹配接收方接收(处理)数据的速度。发送方要抑制自身的发送速率,以便使接收端来得及接收。
-
KCP的发送机制采用TCP的滑动窗口方式,可以非常容易的控制流量。KCP的头中包含wnd,即接收方目前可以接收的大小。能够发送的数据即为snd_una与snd_una+wnd之间的数据。接收方每次都会告诉发送方我还能接收多少,发送方就控制下,确保自己发送的数据不多于接收端可以接收的大小。
-
KCP默认为32,即可以接收最大为32*MTU=43.75kB。KCP采用update的方式,更新间隔为10ms,那么KCP限定了你最大传输速率为4375kB/s,在高网速传输大内容的情况下需要调用ikcp_wndsize调整接收与发送窗口。
-
KCP的主要特色在于实时性高,对于实时性高的应用,如果发生数据堆积会造成延迟的持续增大。建议从应用侧更好的控制发送流量与网络速度持平,避免缓存堆积延迟。(详见参考资料)
- KCP的优势在于可以完全关闭拥塞控制,非常自私的进行发送。KCP采用的拥塞控制策略为TCP最古老的策略,无任何优势。完全关闭拥塞控制,也不是一个最优策略,它全是会造成更为拥堵的情况。
- 网络中链路的带宽,与整条网络中的交换节点(路由器、交换机、基站等)有关。如果,所有使用该链路的流量超出了,该链路所能提供的能力,就会发生拥塞。车多路窄,就会堵车,车越多堵的越厉害。因此,TCP作为一个大公无私的协议,当网络上发送拥堵的时候会降低自身发送数据的速度。拥塞控制是整个网络的事情,流量控制是发送和接收两方的事情。
- 当发送方没有按时接收到确认包,就认为网络发生了拥堵行为。TCP拥塞控制的方式,归结为慢开始、拥塞避免,如下图所示:
- KCP发生丢包的情况下的拥塞控制策略与TCP Tahoe版本的策略一致。TCP Reno版本已经使用快恢复策略。因此,丢包的情况下,其实KCP拥塞控制策略比TCP更为苛刻。
- KCP在发生快速重传,数据包乱序时,采用的是TCP快恢复的策略。控制窗口调整为已经发送没有接收到ack的数据包数目的一半+resent。
- 注:目前kernel 3.2以上的linux,默认采用google改进的拥塞控制算法,Proportional Rate Reduction for TCP。该算法的主要特点为,的cwnd如下图所示:
