资料来源 https://www.bilibili.com/video/BV1uF411t7pK/?spm_id_from=333.788
学习设计模式的共性问题 ; 学的demo代码特别简单, 但是一到实际项目中就不知道咋用了. 要避开特别简单的demo ,从实际业务场景中去学习.
代理模式: 从模拟mybatis-spring中定义dao接口, 使用代理类的方式 ,操作数据库原理实现的场景.
责任链模式: 模拟618 电商, 项目上线多级负责人审批场景. 等等一系列的场景, 来实战设计模式.
为什么不使用设计模式:
- 需求简单不需要
- 设计模式浪费时间
- 不知道用哪个设计模式.
不使用设计模式, 虽然一开始写起来爽, 但后续维护困难.
写代码正规的步骤:
- 有图纸
- 盖房子.
- 搭积木
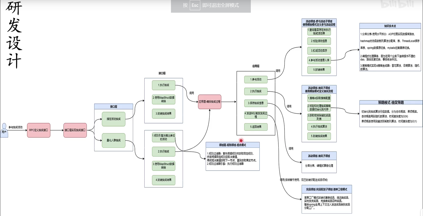
有图纸, 是很重要的一步.
程序员写代码, 不是最重要的. 重要的是去了解业务的发展, 产品的需求, 运营的策略等. 只有把需求理解透彻了 , 才能交付出符合需求的代码.
产品的需求和流程需要画图进行梳理 代码的运转流程. 需求和流程都确定下来后, 对于细节流程, 用设计模式来进行细化处理.
