这个项目起源于去年公司相要尝试用微服务构建项目,在网关的技术选型中,我们原本确认了ApiSix 网关,如果需要写网关插件需要基于Lua脚本去写,我和另外一个同事当时基于这个写了一个简单的插件,但是开发测试以及发布都很麻烦,而且使用Lua脚本作为插件的开发语言本身也不是我们强项。
后来通过其他渠道了解到了微软出了一个反向代理组件 Yarp,而且也有人基于它去做过一些项目,于是我就决定自己基于它来构建一个简单的Api网关,能够满足基础需求就好.
项目技术使用:
开发平台:.Net 6 + MySql
开发框架:Abp Vnext 5.3.2
反向代理组件: Yarp (官方文档:https://microsoft.github.io/reverse-proxy/index.html)
后台管理:Blazor (Bootstrap Blazor UI: https://www.blazor.zone)
其它组件: Dto映射(Mapster)、日志组件(Serilog)
开源地址(GitHub): https://github.com/yupingyong/kite.gateway
注: 这篇文章会很少展示代码实现本身
一. 项目结构图(以及层依赖说明):
Kite.Gateway.Admin : 后台管理项目,实现对网关服务节点的管理以及网关配置数据的管理,支持像多个节点同步刷新配置数据
Kite.Gateway.Hosting : 网关启动项目,定义了网关过滤器以及中间件
Kite.Gateway.Application : 应用服务层,组合业务逻辑层业务,提交数据库保存
Kite.Gateway.Application.Contracts : 应用服务公共合约层,定义应用服务层接口,DTO对象
Kite.Gateway.Domain: 领域服务层,业务逻辑处理核心层
Kite.Gateway.Domain.Shared : 领域服务共享层,定义公共的枚举,通用工具类等
Kite.Gateway.EntityFrameworkCore : 仓储实现层,依赖于领域服务,基于EF Core实现
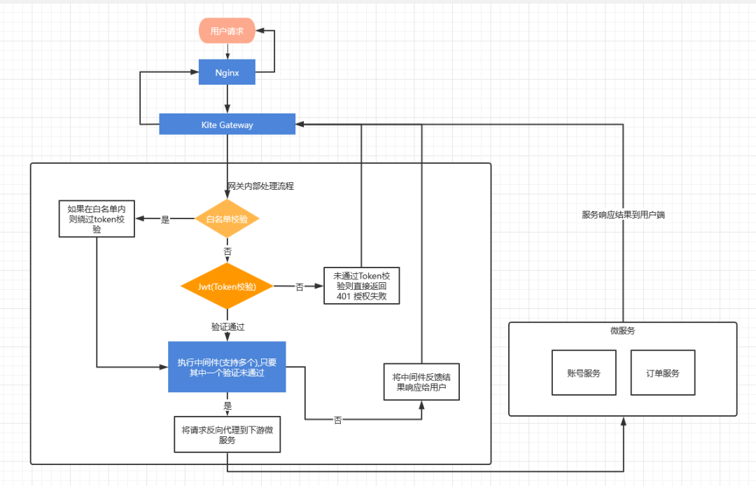
二.网关执行流程介绍(含图):
网关中间件说明,上一个版本的设计是利用Abp自带插件机制去实现,但是这一版我去掉了这种设计模式.为什么取消插件设计模式,就是感觉这样网关会导致具体业务关联太深,新版的我采用网关根据配置的中间件信息去向业务服务发起Http请求或者Grpc(暂未实现)的方式实现,这样减少业务对网关系统的依赖,以及网关对具体业务的深层依赖。
三.后台管理介绍(会出现比较多的效果图):
1.账号管理: 登录后台管理的账号管理(如果全新安装会可以使用 admin/admin 进行登录)
2.节点管理: 网关部署节点,后台管理可以向节点推送配置动态刷新,可及时生效
3.服务治理配置: Consul信息的配置,目前支持Consul做为服务治理中间件
4.身份认证配置: Jwt校验配置,支持自定义密钥以及SSL证书进行token校验
5.白名单配置: 网关过滤白名单,当请求地址出现在白名单中,则不会进行token校验
6.路由管理: Yarp反向代理组件信息配置,支持配置路由信息、集群信息、健康检查信息、负载均衡策略信息
7.中间件管理: 配置中间件信息
注:更多功能,可以在下载源码后本地跑起来实际测试了.
