目录
一.相关SDK介绍
1.Senparc.Weixin SDK
2.Senparc.Weixin SDK的ASP.NET运行时基础库
3.Senparc.Weixin SDK扩展组件
4.Senparc.NeuChar
5.Senparc.CO2NET
二.相关源码结构目录
1.WeiXinMPSDK源码结构
2.Senparc.Weixin.Sample.Net6源码结构
3.Senparc.Weixin.Sample.MP源码结构
微信生态系统包括微信公众号、小程序、微信支付、微信开放平台、企业微信、小游戏等,官方提供了很多的API接口。Senparc是目前使用最广泛的微信.NET SDK,同时支持支持.NET Framework 4.5+/.NET Core 2.x/.NET Core 3.x/.NET 5/.NET 6。由于在微信生态开发中经常用到Senparc,接下来对Senparc资料进行整理。通常带MP的表示公众号相关SDK,带WxOpen的表示小程序相关SDK,带TenPay的表示支付相关SDK,带Open的表示开放平台相关SDK,带Work的表示企业微信相关SDK。
一.相关SDK介绍 1.Senparc.Weixin SDK主要是微信平台的基础SDK:
功能模块 Nuget包名称 Nuget版本 SDK公共基础库 Senparc.Weixin v6.15.1 公众号、JSSDK、摇一摇周边 Senparc.Weixin.MP v16.18.2 公众号MvcExtension Senparc.Weixin.MP.Mvc v7.12.1 小程序 Senparc.Weixin.WxOpen v3.15.3 微信支付 Senparc.Weixin.TenPay v1.12.1 微信支付V3[新] Senparc.Weixin.TenPayV3 v0.6.3 开放平台 Senparc.Weixin.Open v4.14.3 企业微信 Senparc.Weixin.Work v3.15.5 2.Senparc.Weixin SDK的ASP.NET运行时基础库基于ASP.NET及ASP.NET Core的相关操作:
功能模块 Nuget包名称 Nuget版本 ASP.NET运行时基础库 Senparc.Weixin.AspNet v0.8.1 公众号消息中间件 Senparc.Weixin.MP.Middleware v0.8.1 小程序消息中间件 Senparc.Weixin.WxOpen.Middleware v0.8.1 企业微信消息中间件 Senparc.Weixin.Work.Middleware v0.8.1 3.Senparc.Weixin SDK扩展组件主要是用于提供缓存、WebSocket等一系列扩展模块:
功能模块 Nuget包名称 Nuget版本 Redis缓存[StackExchange.Redis] Senparc.Weixin.Cache.Redis v2.15.1 Redis缓存[CsRedis] Senparc.Weixin.Cache.CsRedis v0.8.1 Memcached缓存 Senparc.Weixin.Cache.Memcached v2.13.1 WebSocket模块 Senparc.WebSocket v0.17.1 4.Senparc.NeuChar目前是为了使用一套代码,同时服务多平台,比如钉钉、百度小程序等:
功能模块 Nuget包名称 Nuget版本 NeuChar跨平台支持库 Senparc.NeuChar v2.1.1 NeuChar APP以及NeuChar Ending的对接SDK Senparc.NeuChar.App v1.1.1 NeuChar的ASP.NET运行时支持库 Senparc.NeuChar.AspNet v1.1.1 5.Senparc.CO2NET同时支持.NET Framework和.NET Core的公共基础扩展库,包含常规开发所需要的基础帮助类:
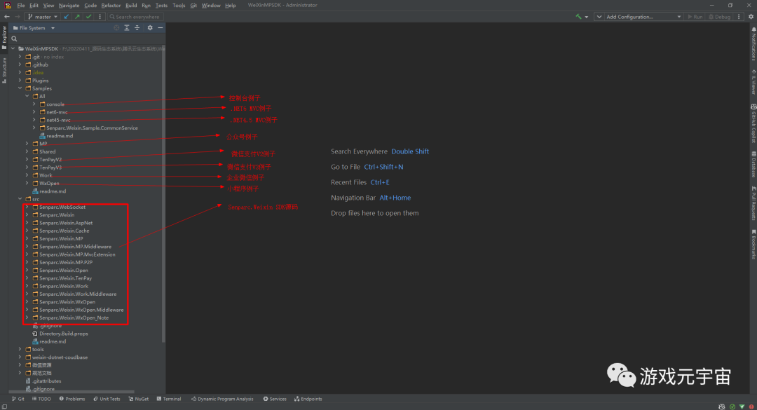
功能模块 Nuget包名称 Nuget版本 CO2NET基础库 Senparc.CO2NET v2.1.0 APM库 Senparc.CO2NET.APM v1.2.0 Redis库[StackExchange.Redis] Senparc.CO2NET.Cache.Redis v4.1.0 Redis库[CSRedis] Senparc.CO2NET.Cache.CsRedis v1.1.0 Memcached库 Senparc.CO2NET.Cache.Memcached v4.1.0 CO2NET的ASP.NET运行时支持库 Senparc.CO2NET.AspNet v1.1.0 WebApi引擎库[新] Senparc.CO2NET.WebApi v1.2.0 二.相关源码结构目录 1.WeiXinMPSDK源码结构Senparc.Weixin核心源码:
因为现在已经.NET6了,所以就不介绍Senparc.Weixin.MP.Sample.Net45.sln样例了,直接介绍WeiXinMPSDK\Samples\All\net6-mvc\Senparc.Weixin.Sample.Net6.sln样例。源码结构:
微信公众号样例源码结构:
下篇文章重点剖析微信公众号样例Senparc.Weixin.Sample.MP的源码。
参考文献: [1]Senparc.Weixin官网:https://sdk.weixin.senparc.com/ [2]源代码及示例下载:https://github.com/JeffreySu/WeiXinMPSDK [3]微信技术交流社区:https://weixin.senparc.com/QA [4]博客简易入门教程:https://www.cnblogs.com/szw/archive/2013/05/14/weixin-course-index.html [5]微信开发资源汇总:https://github.com/JeffreySu/WeixinResource [6]《微信公众号+小程序快速开发》教程课件及代码:https://github.com/JeffreySu/WechatVideoCourse [7]Senparc.Weixin SDK文档:http://doc.weixin.senparc.com/html/G_Senparc.htm#! [8]公众号[Senparc.Weixin.MP] API:https://www.ncf.pub/swagger/index.html?urls.primaryName=WeChat_OfficialAccount [9]小程序[Senparc.Weixin.WxOpen] API:https://www.ncf.pub/swagger/index.html?urls.primaryName=WeChat_MiniProgram [10]企业微信[Senparc.Weixin.Work] API:https://www.ncf.pub/swagger/index.html?urls.primaryName=WeChat_Work [11]开放平台[Senparc.Weixin.Open] API:https://www.ncf.pub/swagger/index.html?urls.primaryName=WeChat_Open [12]NeuChar官网:https://www.neuchar.com/ [13]NeuCharFramework:https://github.com/NeuCharFramework/NCF [14]小程序功能演示:https://sdk.weixin.senparc.com/WxOpen/Page [15]WebSocket测试:https://sdk.weixin.senparc.com/WebSocket [16]自定义菜单设置:https://sdk.weixin.senparc.com/Menu [17]消息模拟器:https://sdk.weixin.senparc.com/SimulateTool [18]缓存测试:https://sdk.weixin.senparc.com/Cache/Test [19]异步方法/模板消息测试:https://sdk.weixin.senparc.com/AsyncMethods [20]开放平台授权测试:https://sdk.weixin.senparc.com/OpenOAuth/JumpToMpOAuth [21]微信支付V3测试:https://sdk.weixin.senparc.com/TenPayRealV3/ProductList [22]微信支付V2测试:https://sdk.weixin.senparc.com/TenPayV3/ProductList [23]扩展插件:https://sdk.weixin.senparc.com/Plugins [24]二维码生成器:https://sdk.weixin.senparc.com/QrCode [25]测试号入口:https://mp.weixin.qq.com/debug/cgi-bin/sandbox?t=sandbox/login [26]Senparc/NeuChar:https://github.com/Senparc/NeuChar
