本文介绍From1页面的属性及常用的参数修改。
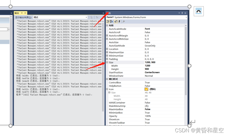
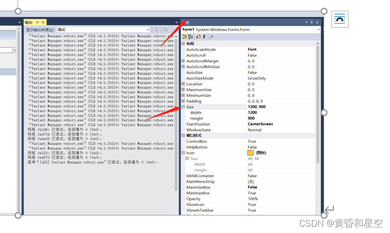
- 操作流程 1.1. Form1页面属性 1.1.1. Size 为窗体的页面大小设计,可修改窗体长宽,如下所示:
1.1.2. Icon Icon是窗口图标的意思,可按照实际情况进行修改,修改之后,窗体左上角图标就显示为当下的图标:
1.1.3. MaximizeBox和MinimizeBox 窗口最大化和最小化功能是否启用,置true后则为启用的意思,如下所示:
1.1.4. Name和 Locked Name为在代码中用来标识该对象的名称,Locked为是否让窗体移动或调整窗体大小。
1.1.5. ForeColor 用于显示窗体文本的颜色,如下所示
1.1.6. FormBorderStyle 指示窗体的边框和标题栏的外观和行为
1.1.7. Text 与控件关联的文本,即窗体中左上角显示的窗体名称。
