深入学习java源码之BlockingDeque.addFirst()与BlockingDeque.take()
ava集合类库将集合的接口与实现分离。同样的接口,可以有不同的实现。
Java集合类的基本接口是Collection接口。而Collection接口必须继承java.lang.Iterable接口。
以下图表示集合框架的接口,java.lang以及java.util两个包里的。其他部分可以从左向右看,比如Collection的Subinterfaces有List,Set以及Queue等。
如果一个线程既要向队列中添加元素,又要从同一个队列中取元素,那么BlockingDeque将是非常有用的。如果消费者线程既要从队列的头部取元素,也要从队列的尾部取元素;或者生产者线程需要插入元素到队列的两端,那么BlockingDeque也是非常有用的。
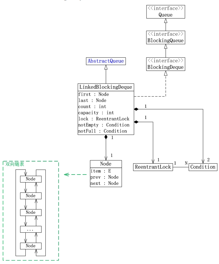
LinkedBlockingDeque和LinkedBlockingQueue的相同点在于: 1. 基于链表 2. 容量可选,不设置的话,就是Int的最大值
和LinkedBlockingQueue的不同点在于: 1. 双端链表和单链表 2. 不存在哨兵节点 3. 一把锁+两个条件BlockingDeque 是java.util.concurrent包中提供的一个接口。该接口表示一个双端队列。该双端队列,线程可以安全的插入,和取出元素。线程插入或者移出队列中的元素时,可能会阻塞。
有两个比较相似的并发阻塞队列,LinkedBlockingQueue和LinkedBlockingDeque,两个都是队列,只不过前者只能一端出一端入,后者则可以两端同时出入,并且都是结构改变线程安全的队列。
LinkedBlockingDeque一个线程可以插入元素到队列的任一端。如果队列full,那么线程将会阻塞,直到其他线程从队列中取出一个元素为止。如果队列empty,那么从队列中取元素的线程将会阻塞,直到其他线程插入一个元素为止。
BlockingDeque继承于BlockingQueue
BlockDeque接口继承自BlcokingQueue。这意味着你可以使用BlockingDeque作为一个BlockingQueue。如果你使用BlockingDeque作为BlockingQueue,那么BlockingQueue的插入操作就是把元素插入到BlockDeque的尾部。移出操作将是移出BlockDeque头部的元素 BlockingDeque实现
BlockingDeque是一个接口,必须使用java.util.concurrent包有LinkedBlockingDeque它的实现类
BlockingDeque deque = new LinkedBlockingDeque();
deque.addFirst("1");
deque.addLast("2");
String two = deque.takeLast();
String one = deque.takeFirst();
LinkedBlockingDeque的lock
LinkedBlockingDeque的原理就是使用一个可重入锁和这个锁生成的两个条件对象进行并发控制(classic two-condition algorithm)。LinkedBlockingDeque是一个带有长度的阻塞队列,初始化的时候可以指定队列长度(如果不指定就是Integer.MAX_VALUE),且指定长度之后不允许进行修改。
java源码
Modifier and TypeMethod and Descriptionbooleanadd(E e) 在此deque的末尾插入指定的元素,除非它会违反容量限制。
voidaddFirst(E e) 插入此双端队列的前面,如果它是立即可行且不会违反容量限制,抛出一个指定的元素 IllegalStateException如果当前没有空间可用。
voidaddLast(E e) 在插入如果它是立即可行且不会违反容量限制,抛出此双端队列的末尾指定元素 IllegalStateException如果当前没有空间可用。
voidclear() 从这个deque原子地删除所有的元素。
booleancontains(Object o) 如果此deque包含指定的元素,则返回 true 。
IteratordescendingIterator() 以相反的顺序返回此deque中的元素的迭代器。
intdrainTo(Collection
关注
打赏
