超级IT网
在线工具
开发文档
小游戏
首页
PHP
JAVA
JSON
用户登录
您当前的位置:
首页
>
ITKEY_
Java
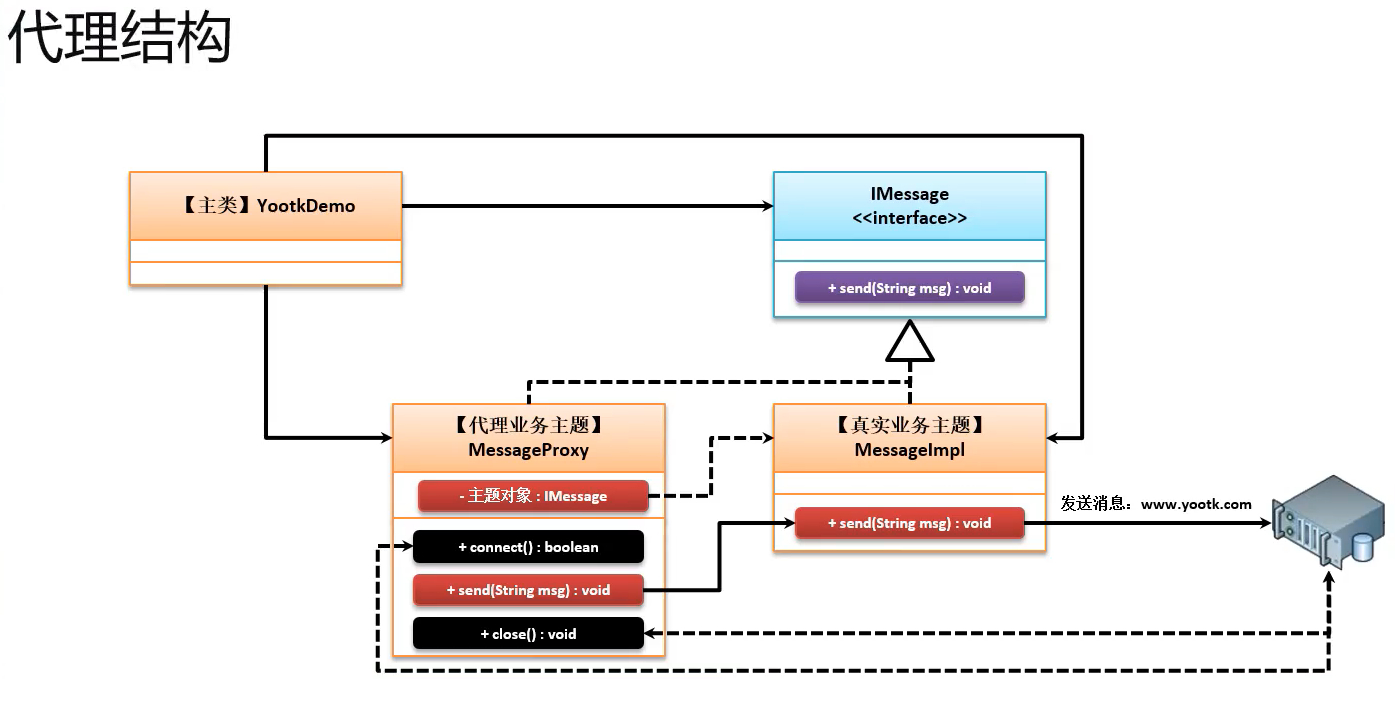
Java温估而知新-代理设计模式
ITKEY_
发布时间:2021-01-08 22:41:22 ,浏览量:5
关注
打赏
1688896170
提交评论
查看更多评论
ITKEY_
暂无认证
5
浏览
0
关注
634
博文
0
收益
0
浏览
0
点赞
0
打赏
0
留言
私信
关注
热门博文
Spring Boot 做成 Ubuntu service
Spring Boot 做成 archlinux service 开机自动启动
docker container 开机自动启动
javascript 获取url中的参数
ubuntu systemctl管理
GnuPG-2.1 与 pacman 密钥环
微信公众号管理后台获取已关注的openid
windows server 2016免驱网卡驱动
微信支付配置信息如何获取
windows安装mysql client 命令行客户端
[ 申请 ]
友情链接:
传奇私服
南島屋
My命理学
快连vpn
快连vpn
搜外友链
笔趣阁
爱思助手
ClashX教程
绘画宝宝
配音宝宝
立即登录/注册
微信扫码登录