ML之DT:利用DT(DTC)实现对iris(鸢尾花)数据集进行分类并可视化DT结构
目录
输出结果
实现代码
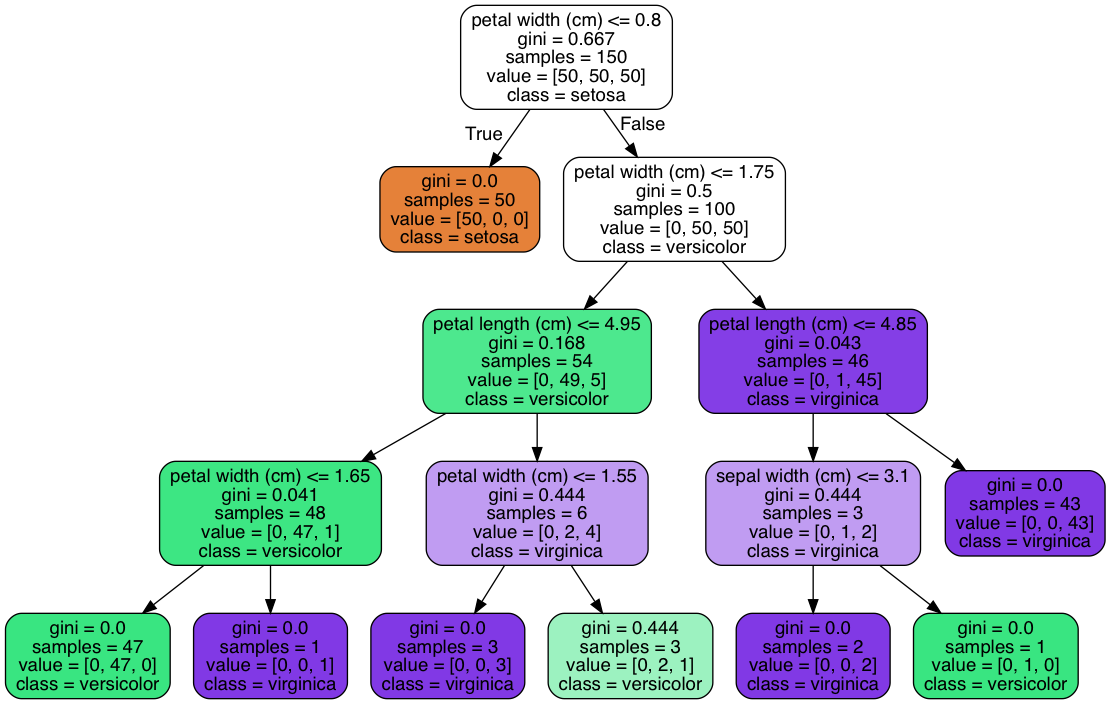
输出结果


实现代码
#1、
iris = load_iris()
dir(iris)
iris_feature_name = iris.feature_names
iris_features = iris.data
iris_target_name = iris.target_names
iris_target = iris.target
print('iris_feature_name','\n',iris_feature_name)
print('iris_features前5','\n',iris_features[:5,:],iris_features.shape)
print('iris_target_name','\n',iris_target_name)
print('iris_target','\n',iris_target)
#2、
clf = tree.DecisionTreeClassifier(max_depth=4)
clf = clf.fit(iris_features, iris_target)
#3、
import pydotplus
from IPython.display import Image, display
dot_data = tree.export_graphviz(clf,
out_file = None,
feature_names = iris_feature_name,
class_names = iris_target_name,
filled=True,
rounded=True
)
from IPython.display import display, Image
graph = pydotplus.graph_from_dot_data(dot_data)
# graph.write_png(r"DT.png")
display(Image(graph.create_png()))
Image(graph.create_png())
import matplotlib.pyplot as plt
img_path='DT.png'
plt.imshow(img_path)
plt.show()
