Python:Python语言学习总结之常见变量与七大运算符
目录
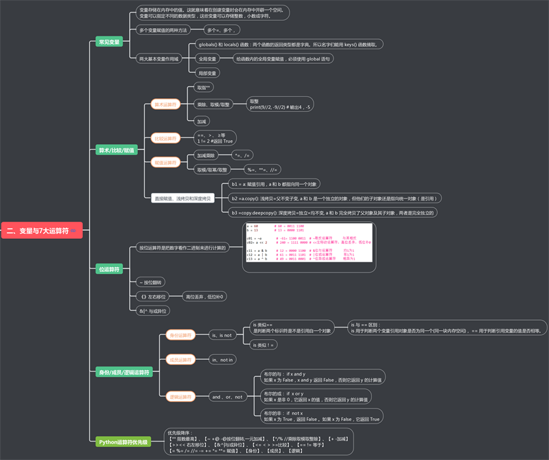
两大变量
1、全局变量和局部变量
七大运算符
0、Python运算符优先级——优先级降序
1.1、算术运算符
1.2、比较运算符
1.3、赋值运算符
2、位运算符
3.1、身份运算符
3.2、成员运算符
3.3、逻辑运算符
七大运算符 0、Python运算符优先级——优先级降序
【** 指数最高】、【~ +@ -@按位翻转,一元加减】、【*/% //乘除取模取整除】、【+ -加减】 【>>=比较】、【 == != 等于】 【= %= /= //= -= += *= **= 赋值】、【身份】、【成员】、【逻辑】
1.1、算术运算符
更新……
1.2、比较运算符
更新……
1.3、赋值运算符
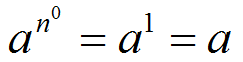
取幂运算: (1)、注:当幂中有0的时候,幂指数整体为1,但是不含0的时候,正常计算! 理解:a**n**0=a因为等价于 print(81**0.5**0) 81 #按照正常思路,81**0.5=9,然后9**0=1,但是代码输出却是81! print(81**0.5**1) 9 print(81**0.5**2) 3 print(81**0.5**3) 1.73
2、位运算符
按位运算符是把数字看作二进制来进行计算的。
a = 60 # 60 = 0011 1100
b = 13 # 13 = 0000 1101
c01 = ~a # -61= 1100 0011 # ~取反运算符 与其相反
c02= a
关注
打赏
热门博文
- Computer:C语言/C++语言的简介、发展历史、应用领域、编程语言环境IDE安装、学习路线之详细攻略
- DBMS/Database:数据库管理的简介、安装(注意事项等)、学习路线(基于SQLSever深入理解SQL命令语句综合篇《初级→中级→高级》/几十项代码案例集合)之详细攻略
- DayDayUp之Job:牛客网—算法工程师—剑指offer之66道在线编程(解决思路及其代码)——1~20
- High&NewTech:一文了解计算机思维、数学思维的本质区别,以及算法和程序的认知比较
- Algorithm:【Algorithm算法进阶之路】之十大经典排序算法
- DataScience:数据生成之在原始数据上添加小量噪声(可自定义噪声)进而实现构造新数据(dataframe格式数据存储案例)
- CV:Image.open 和cv2.imread的简介、区别及PIL.Image格式/OpenCV格式相互转换代码实现之详细攻略
- Py之shap:shap.explainers.shap_values函数的简介、解读(shap_values[1]索引为1的原因)、使用方法之详细攻略
- Py之PaddleFL:PaddleFL/paddle_fl的简介、安装、使用方法之详细攻略
- Python语言学习:Python语言学习之正则表达式常用函数之re.search方法【输出仅一个匹配结果(内容+位置)】、re.findall方法【输出所有匹配结果(内容)】案例集合之详细攻略
